NoteBro.com
Course Notes & Past Exams

Algonquin College

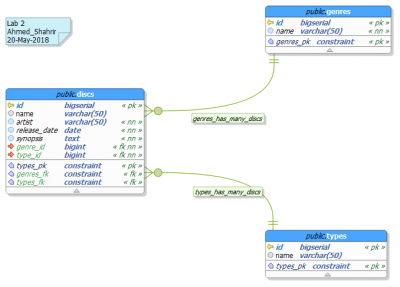
CST8215_310 Database _Lab 3 solution

CST8215_310 Database _Lab 3 solution

Postby code.buddy12 » Sat May 26, 2018 4:14 am

THE NOTES & STUDY MATERIAL IN THIS POST ARE LOCKED FOR NEW USERS UNTIL YOU MAKE YOUR FIRST POST
Notebro works because our users upload content before getting full access to other student's posts.
The platform is designed so new users are unable to view content until they make a contribution to the community.
You must register or login (Top of page) and contribute at least one useful post (Post Notes button on your schools page).
Try to post quality notes from any class you have good study material for.
Fake, junk, or blank files do not get approved.


There are files attached to this post but you cannot access them until you upload at least 1 attachment. Fake, junk, or blank files get you banned.
code.buddy12
 
Posts: 1
Joined: Sat May 26, 2018 4:05 am

Return to Algonquin College



cron